Reprise des immobilisations antérieures

La reprise des immobilisations antérieures sert à :

  • Créer individuellement les fiches immobilisations et les plans d'amortissement.
  • Solder l'a-nouveau global pour le découper en a-nouveau détaillé.
  • Créer les immobilisations individuellement.

1. Exportation des données à partir du logiciel d’origine

1.1 Si vous êtes équipés d’ISACOMPTA

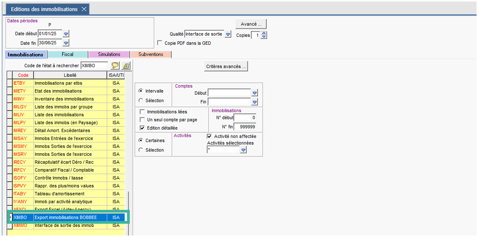
Un export des immobilisations vers bobbee est mis à votre disposition dans ISACOMPTA dans le ruban Gestion menu Immobilisations / Consultation / Impression / Etat XIMBO - Export immobilisations bobbee.

La période de l’export doit correspondre à l’exercice dans lequel vous souhaitez faire la reprise d’immobilisations dans bobbee. 

Exemple :

Dans bobbee, vous souhaitez effectuer la reprise dans l’exercice du 01/06/2024 au 31/05/2025.

Alors dans ISACOMPTA, l’export doit être fait sur la période allant du 01/06/24 au 31/05/25. 

Actuellement, il n’est pas possible de faire une reprise dans bobbee d’immobilisations ayant le mode dégressif.

1.2 Si vous êtes équipés d’un autre logiciel

Le fichier d’import doit comporter au moins les colonnes suivantes : Compte d’immobilisation / Compte d’amortissement / Désignation / Date d’acquisition / Date de mise en service / Prix d’acquisition HT / Mode d’amortissement / Cumul d’amortissement fin N-1 / Taux

Formats acceptés : csv, tsv, txt, xlxs et xls.

2. Importation des données dans bobbee

Prérequis : Pour effectuer une reprise d’immobilisations sur un exercice, l’exercice N-1 doit obligatoire être créé et cloturé en amont (menu Mon dossier / onglet Exercices). Cet exercice peut être vide.

Rendez-vous en Production dans le dossier créé, menu Comptabilité puis Imports. Cliquez sur IMPORT D'IMMOBILISATIONS.

Cliquez sur IMPORTER.

Sélectionnez votre fichier et cliquez sur SUIVANT.

Vérifiez les différentes colonnes à l’aide de votre fichier d’import et cliquez sur SUIVANT pour poursuivre.

bobbee vous indique les données requises et affiche en rouge les colonnes manquantes.

Vérifiez la qualification des colonnes à importer, qualifiez celles qui n’ont pas été reconnues et cliquez sur SUIVANT pour finaliser l’import.

Une fois le fichier importé, bobbee propose un découpage des à-nouveaux qui ont été importés de manière globale dans chaque compte d’immobilisation.

Ce découpage permet de créer un à-nouveau par immobilisation dans chaque compte et une fiche par immobilisation dans le menu Immobilisations.

Validez le découpage.

Une fois le découpage effectué, toutes les immobilisations sont créées. Il reste alors à générer les tableaux d’amortissements.

bobbee reconstitue les tableaux d’amortissement à partir des dotations déjà effectuées et la date de début d’activité indiquée dans le dossier permanent (menu Mon dossier / onglet Entreprise).

Si vous souhaitez refaire l’import, il faut supprimer la reprise déjà effectuée :

3. Quels sont les écarts pouvant être constatés ?

Des écarts peuvent être constatés :

Cas 1 : Différence de totaux entre le fichier importé et les totaux des à-nouveaux

Pour corriger cette anomalie, vérifiez votre fichier d’import :

- Le total des prix d’achat doit correspondre au total 'Dont solde début d’exercice à reprendre' de la ligne Immobilisations.

- Le cumul des amortissements doit correspondre au total 'Dont solde début d’exercice à reprendre' de la ligne Amortissements.

Cas 2 : Solde du grand-livre inférieur au solde de l’import

Pour corriger cette anomalie, vous avez deux possibilités :

-      Générer les régularisations sur N.

-      Contrôler votre fichier et refaire l’import pour une bonne correspondance.


Cas 3 : Différence de compte entre le fichier importé et le compte utilisé dans bobbee

Dans ce cas, une alerte s’affiche pour effectuer la bonne correspondance des comptes.

3. Comment supprimer une reprise d'immobilisations ?

Allez dans le menu Comptabilité / Dossier de révision et ouvrez le contrôle 'Reprise des immobilisations et amortissements antérieurs' dans le cycle D-Immbilisations.

Cliquez le bouton avec les trois petits points puis sur Supprimer la reprise.

Cliquez sur VALIDER pour confirmer.